# 仪表板、报表性能优化
当页面出现加载过慢或者卡顿的情况时,可从以下几点着手排查:
# SQL查询耗时
# SQL查询数量过多
调出开发者工具(可以使用F12快捷键调出),在调试页面查看页面的SQL(querydata)请求数量是否过多,如过多可考虑优化数据加工,将多个加工处理到同一个加工中,减少SQL请求数量。
检查是否执行了不必要的SQL,其中数据界面没使用到的SQL需要定位分析原因。

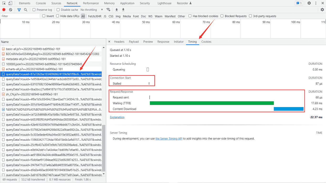
# SQL查询耗时过久
查看SQL请求中Stalled时间,如过长可检查下网络情况。
查看SQL请求中TTFB时间,如过长可针对该请求对应的数据模型进行优化,具体可为该模型添加索引或者设置预览数据,可参考文档数据仓库性能优化。

查看SQL请求中的SQL语句,可复制到数据源中进行执行分析优化。

# 页面资源加载耗时
若是页面资源加载过慢,可从以下几点排查:
- 图片资源加载过慢:请检查静态资源是否过大,图片一般不要超过300K,建议将图片资源压缩后再上传,压缩网站地址 (opens new window)
- 如有二次开发脚本:请检查
js类资源加载情况,若过慢可以排查脚本中是否import了非必要的类或方法 - 如Web层做了代理:建议在代理层做静态资源的缓存,实现页面请求的动静分离,静态资源要走缓存后,加载后下次不会在从服务器再加载
# 网络资源
查看网络资源能否正常访问,可从以下几点排查:
- 查看代理是否正常
- 检查防火墙,可使用不经过防火墙的IP访问BI系统进行排查
- 在本地和服务器抓包,分析网络异常位置,再做进一步处理
# WEB服务器
查看WEB服务器性能,另外日志级别设置也会影响系统性能:
- 查看或监控
内存、CPU使用情况,如内存、CPU使用率过高,可能是有任务阻塞或高并发访问,可分析在线用户数、线程堆栈,若是高并发,可扩展集群 - 检查日志文件
catalina.out,如产生大量日志文件,可查看日志级别设置,日志级别设置为TRACE、DEBUG可能会严重影响系统性能,建议修改为INFO
提示
- CPU、内存等变化会导致产品许可失效,请确认后处理
- 若日志级别为DEBUG,会产生大量日志,影响系统性能
是否有帮助?
0条评论
评论